Вышла новая версия Mechanics 2025 — это обновление открывает ещё больше возможностей для инженеров и проектировщиков:
Платформы
Реализована поддержка платформ AutoCAD 2024, AutoCAD 2025.
Вывод встроенной спецификации в несколько столбцов
Для встроенной в чертеж спецификации реализован вывод данных в несколько столбцов. В настройках спецификации на вкладке таблицы заведена настройка “Ограничение количества строк”, которая позволяет задавать максимальное количество строк для каждого столбца с данными встроенной в чертеж спецификации.
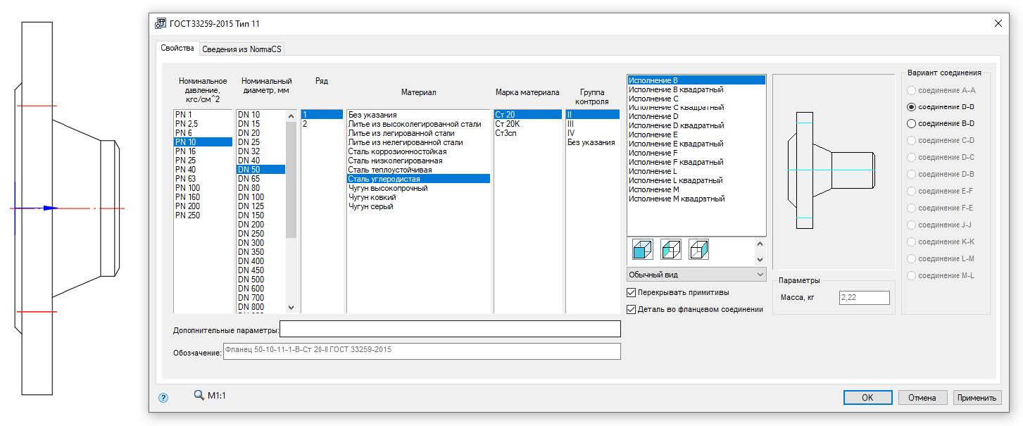
Свойства фланцев
Проработаны свойства фланцев, фланцевых заглушек и фланцевых прокладок.
Добавлены свойства:
- категория материала;
- материал;
- группа контроля;
- дополнительные параметры.
Все эти параметры можно выбирать в соответствии с требованиями соответствующих стандартов. Формировать условное обозначение фланцев и фланцевых заглушек для спецификации стало удобнее.
Несжимаемые символы
Специальные символы для обозначения сварных швов, допусков формы и расположения, поворота и разворота видов сделаны так чтобы на них не влияли ни наклон, ни сжатие шрифта, то есть при любом наклоне и сжатии шрифта геометрия этих специальных символов остается неизменной.
Пробел между значением и допуском размера
Для исправления недостатков текста dwg, в котором невозможно правильно делать наклон дробей в размерах добавлен пробел между значением и допуском размера. Пробел автоматически добавляется только при соблюдении следующих условий:
- допуск размера несимметричный;
- верхний допуск не нулевой;
- способ отображения допуска включает номинал размера, верхнее и нижнее отклонения.
Другие изменения
- В инструмент “Отрисовка осей” добавлена опция построения оси по двум точкам.
- Исправлены переносы в наименованиях иностранного крепежа в спецификации.
- Сделано сохранение параметров символов “Маркировка и клеймение”, чтобы если обозначение уже сделано, то следующее обозначение ставилось такое же.
- В базу элементов добавлены Прокладки фланцевые по ГОСТ 34655-2020.
- Добавлена возможность простановки значка дефиса в поле с обозначением баз допусков формы и расположения.



