Приложение MechaniCS располагает стандартным набором инструментов для оформления чертежей по ЕСКД. В нем удобно создавать форматы и штампы чертежей, проставлять размеры и шероховатость поверхностей, допуски размеров, формы и расположения, делать выноски и различные специальные обозначения. При помощи маркеров пользователи имеют возможность создавать собственные элементы оформления чертежей. Есть инструменты создания спецификаций. Специальные средства разработаны для проектирования типовых механических соединений. Кроме того, в приложение включены методики расчета различных механических характеристик деталей машин. База элементов содержит стандартные и унифицированные врезаемые элементы, детали и сборочные единицы, которые можно использовать при проектировании.
Задачи
Оформление чертежей по ЕСКД.
Разработка спецификаций.
Проектирование крепежных соединений.
Проектирование фланцевых соединений 2D (DWG).
Возможности
Библиотека стандартных и унифицированных элементов
Детали и сборочные единицы, врезаемые элементы;
Детали крепления, детали валов, арматура трубопроводов, редукторы, электродвигатели и многое другое;
Виды спереди, справа, слева, сверху и снизу, с разрезами, упрощенные исполнения 2D для AutoCAD и 3D для Inventor;
Уникальное поведение объектов базы в соответствии с их предназначением;
Шаблоны форматов и штампов, таблицы;
Пар…
Инженерные расчеты
Расчет размерных цепей;
Расчет геометрических характеристик сечений;
Расчет балок;
Проверочный расчет болтов;
Расчет пружин сжатия и растяжения;
Расчет цилиндрических зубчатых передач;
Расчеты обечаек и днищ.
Проектирование валов
Участки и концы валов;
Центровые отверстия;
Подшипники шариковые, роликовые и скольжения;
Шпоночные пазы и шпонки;
Кольца пружинные;
Манжеты.
Проектирование ременных и цепных передач
Шкивы плоскоременных, клиноременных, поликлиновых и зубчато-ременных передач;
Звездочки однорядных и многорядных цепных передач;
Односторонние и двусторонние выступы ступицы, выборки, уклоны, фаски, скругления и отверстия звездочек и шкивов;
Параметры звездочек и шкивов по рекомендациям;
Различные уровни детализации изображения шкивов зубчато-ременных передач: упрощенное изобр…
Проектирование трубопроводов 2D (DWG)
Соединения по внутреннему и по наружному конусу;
Соединения с врезающимся кольцом, с зажимным и упорным кольцом, с коническим ниппелем, с шаровым ниппелем, с развальцовкой, с цилиндрической резьбой;
Фланцы по ГОСТ 12817–80…12822−80 и ГОСТ 33259–2015;
Фланцы плоские приварные, приварные встык, на приварном кольце, на хомуте, на отбортовке, а также фланцы корпуса арматуры;
Прокладки фланцевые;
Все типы уплотнительных поверхностей;
Автоматическое присоединение фланцев по диаметру и давлению;
Автоматическое присоединение к трубам;
Присоединение фланцев нового стандарт…
Проектирование крепежных соединений
Соединения пакетов с различным количеством деталей произвольной толщины;
Автоматический подбор рациональной для выбранной толщины пакета длины крепежных деталей;
Шаблоны болтовых и заклепочных соединений;
Соединения болтами, винтами и шпильками;
Болты с шестигранной головкой и специальные, винты с полукруглой и цилиндрической, потайной и полупотайной головкой, самонарезающие и…
Разработка спецификаций
Синхронизированные между собой инструменты «Редактор позиций» и «Редактор спецификаций»;
Автоматическое заполнение позиций для элементов базы;
Учет зон позиций спецификации;
Экспорт полей из чертежа в спецификацию;
Нумерация с возможностью резервирования номеров;
Сортировка и группировка записей в спецификации;
Встраиваемые в чертеж, простые, групповые тип А, групповые…
Оформление чертежей по ЕСКД
Шрифты и типы линий по ГОСТ;
Размерный стиль ЕСКД;
Форматы и штампы;
Редактор технических требований и характеристик;
Ассоциативное связывание обозначений в чертеже с соответствующими элементами технических требований;
Записная книжка для типовых технических требований;
Таблицы;
Вставка графических объектов в ячейки таблиц;
Универсальные выноски;
Универсаль…
Расширенная поддержка 3D-форматов (STL, SAT, STP, IGES, JT, X_T, X_B, VRML и т.д.)
Создание цифровой модели местности
Оцифровка отсканированных чертежей
Управление настройками САПР
Тип
Основной
Конфигурация
Конфигурация
Конфигурация
Конфигурация
Для кого?
Для узкопрофильных компаний
Для компаний из области строительства
Для компаний из области изысканий
Для компаний из области машиностроения
Для крупного бизнеса с различными отраслевыми задачами
nanoCAD
ОсновнойДля узкопрофильных компаний
Создание и редактирование чертежей
Поддержка *.dwg-формата
Печать документов в PDF
Поддержка приложений и скриптов
Оформление чертежей по стандартам СПДС
Оформление чертежей по стандартам ЕСКД
Универсальное 3D-моделирование
Расширенная поддержка 3D-форматов (STL, SAT, STP, IGES, JT, X_T, X_B, VRML и т.д.)
Создание цифровой модели местности
Оцифровка отсканированных чертежей
Управление настройками САПР
Тип
Основной
Для кого?
Для узкопрофильных компаний
nanoCAD Standart Build
КонфигурацияДля компаний из области строительства
Создание и редактирование чертежей
Поддержка *.dwg-формата
Печать документов в PDF
Поддержка приложений и скриптов
Оформление чертежей по стандартам СПДС
Оформление чертежей по стандартам ЕСКД
Универсальное 3D-моделирование
Расширенная поддержка 3D-форматов (STL, SAT, STP, IGES, JT, X_T, X_B, VRML и т.д.)
Создание цифровой модели местности
Оцифровка отсканированных чертежей
Управление настройками САПР
Тип
Конфигурация
Для кого?
Для компаний из области строительства
nanoCAD Standart Geo
КонфигурацияДля компаний из области изысканий
Создание и редактирование чертежей
Поддержка *.dwg-формата
Печать документов в PDF
Поддержка приложений и скриптов
Оформление чертежей по стандартам СПДС
Оформление чертежей по стандартам ЕСКД
Универсальное 3D-моделирование
Расширенная поддержка 3D-форматов (STL, SAT, STP, IGES, JT, X_T, X_B, VRML и т.д.)
Создание цифровой модели местности
Оцифровка отсканированных чертежей
Управление настройками САПР
Тип
Конфигурация
Для кого?
Для компаний из области изысканий
nanoCAD Standart Mech
КонфигурацияДля компаний из области машиностроения
Создание и редактирование чертежей
Поддержка *.dwg-формата
Печать документов в PDF
Поддержка приложений и скриптов
Оформление чертежей по стандартам СПДС
Оформление чертежей по стандартам ЕСКД
Универсальное 3D-моделирование
Расширенная поддержка 3D-форматов (STL, SAT, STP, IGES, JT, X_T, X_B, VRML и т.д.)
Создание цифровой модели местности
Оцифровка отсканированных чертежей
Управление настройками САПР
Тип
Конфигурация
Для кого?
Для компаний из области машиностроения
nanoCAD Pro
КонфигурацияДля крупного бизнеса с различными отраслевыми задачами
Создание и редактирование чертежей
Поддержка *.dwg-формата
Печать документов в PDF
Поддержка приложений и скриптов
Оформление чертежей по стандартам СПДС
Оформление чертежей по стандартам ЕСКД
Универсальное 3D-моделирование
Расширенная поддержка 3D-форматов (STL, SAT, STP, IGES, JT, X_T, X_B, VRML и т.д.)
Создание цифровой модели местности
Оцифровка отсканированных чертежей
Управление настройками САПР
Тип
Конфигурация
Для кого?
Для крупного бизнеса с различными отраслевыми задачами
nanoCAD Металлоконструкции
Разработка документации разделов КЖ и КМ
nanoCAD Стройплощадка
Организация строительства
nanoCAD BIM Электро
ТИМ-проекты по разделам ЭМ, ЭО, ЭН
nanoCAD BIM СКС
ТИМ-проекты по разделу СКС
nanoCAD BIM ОПС
ТИМ-проекты по разделу СБ
nanoCAD GeoniCS
Проекты в области землеустройства, изысканий и генплана
nanoCAD BIM ВК
ТИМ-проекты по разделу ВК
nanoCAD BIM Отопление
ТИМ-проекты по разделу ОВиК
TDMS Фарватер
Управление разработкой проектов
nanoCAD BIM Вентиляция
ТИМ-проекты по разделу ОВиК
nanoCAD Конструкции PS
Разработка документации разделов КЖ и КЖИ
nanoCAD Облака точек
Обработка данных 3D-сканирования
nanoCAD Механика PRO
3D-моделирование и проектирование в машиностроении
Модуль nanoCAD «Сети»
Трассировка инженерных коммуникаций
Модуль nanoCAD «Трассы»
Проектирование линейно-протяженных объектов
Модуль nanoCAD «Сечения»
Поперечные профиля по типовым конструкциям
Модуль nanoCAD «Геомодель»
Инженерно-геологические разрезы и колонки
Модуль nanoCAD «Генплан»
Генеральные планы и вертикальная планировка
nanoCAD BIM Строительство
ТИМ-проекты по разделам КР, КМ, КЖ, КД, АР
nano360
Онлайн-сервис для управления проектными данными
nanoCAD GeoSeries
Инженерные изыскания и проектирование трубопроводов
Модуль nanoCAD GeoniCS «Топоплан»
Для подготовки топографических карт и моделей рельефа
NSR Модуль требований
База знаний в области стандартизации проектирования
NSR Модуль разработки документов
Организация процесса разработки текстов стандартов
NSR Модуль семантической разметки документов
Преобразование текстов документов в машиночитаемый формат
NSR Модуль семантического анализа
Автоматизация перевода нормативных требований
NSR Модуль семантического поиска
ИИ для генерации ответа по тексту документов
TDMS Фарватер Web
Система документооборота и управления проектированием в строительстве
nanoCAD комплект Строительство
Проектирование зданий и сооружений
nanoCAD комплект Инженерия
Проектирование всех инженерных разделов
nanoCAD комплект Землеустройство
Изыскания и землеустройство
nanoCAD комплект Корпоративный
Комплексное проектирование для всех подразделений
Новые возможности
Платформы
Реализована поддержка платформ AutoCAD 2024, AutoCAD 2025.
Вывод встроенной спецификации в несколько столбцов
Для встроенной в чертеж спецификации реализован вывод данных в несколько столбцов. В настройках спецификации на вкладке таблицы заведена настройка “Ограничение количества строк”, которая позволяет задавать максимальное количество строк для каждого столбца с данными встроенной в чертеж спецификации.
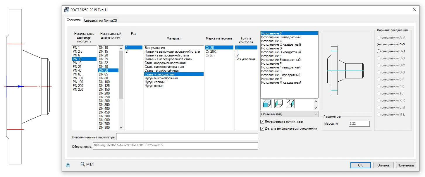
Свойства фланцев
Проработаны свойства фланцев, фланцевых заглушек и фланцевых прокладок.
Добавлены свойства:
категория материала;
материал;
группа контроля;
дополнительные параметры.
Все эти параметры можно выбирать в соответствии с требованиями соответствующих стандартов. Формировать условное обозначение фланцев и фланцевых заглушек для спецификации стало удобнее.
Несжимаемые символы
Специальные символы для обозначения сварных швов, допусков формы и расположения, поворота и разворота видов сделаны так чтобы на них не влияли ни наклон, ни сжатие шрифта, то есть при любом наклоне и сжатии шрифта геометрия этих специальных символов остается неизменной.
Пробел между значением и допуском размера
Для исправления недостатков текста dwg, в котором невозможно правильно делать наклон дробей в размерах добавлен пробел между значением и допуском размера. Пробел автоматически добавляется только при соблюдении следующих условий:
допуск размера несимметричный;
верхний допуск не нулевой;
способ отображения допуска включает номинал размера, верхнее и нижнее отклонения.
Местные разрезы
Команда «Местный разрез» позволяет автоматически получать изображения элементов базы типа шпоночных пазов и центровых отверстий на валах. На деталях передач и фланцах этой командой можно делать полуразрезы. На днищах и обечайках с местными разрезами можно показывать их толщину.
При создании местного разреза все элементы базы, которые попали в его рамку, будут показаны в разрезе. При этом, если у элемента базы нет вида в разрезе, будет показан его обычный вид.
При изменении геометрии, попадающей в местный разрез, он перестраивается по кнопке рамки «Обновить вид» или по команде mcregenobj.
Доработка функционала таблиц отверстий
В инструменте таблицы отверстий добавлена возможность построения левой системы координат отверстий.
Свойства крепежа для формирования сложных условных обозначений
Для старых стандартов добавлены следующие свойства (в соответствии с требованиями к обозначению крепежа ГОСТ 1759.0):
направление резьбы;
поле допуска резьбы;
материал;
класс/группа прочности;
разновидность/марка стали;
покрытие;
толщина покрытия.
Для новых стандартов добавлены следующие свойства (в соответствии с требованиями к обозначению крепежа ГОСТ Р ИСО 8991−2011):
материал;
класс прочности;
покрытие;
элемент покрытия;
толщина покрытия;
чистовая обработка покрытия;
метод покрытия;
смазка покрытия;
продолжительность испытаний.
Профили с марками сталей
В базу элементов добавлены профили, у которых можно выбирать марку стали, а также задавать обозначение детали, наименование, предельные отклонения или квалитет длины. Все эти параметры автоматически попадают в соответствующие поля спецификации. У таких профилей сохраняется весь функционал построения геометрии (виды сверху, снизу, справа, слева, спереди и сзади, 3D-исполнения).
Групповые спецификации тип А и тип Б в платформе Autodesk Inventor
Разработан функционал групповых спецификаций тип А и тип Б на основе параметрических сборок Autodesk Inventor.
Спецификация MechaniCS собирает информацию с выносок позиций спецификации платформы Autodesk Inventor, обрабатывает собранную информацию при помощи Редактора спецификаций и формирует листы со спецификацией в чертеже Inventor.
Для удобства пользователей в папку «Samples» добавлены примеры спецификаций электродвигателя асинхронного и пускателя ПК из ГОСТ 2.113−75. На этих примерах можно видеть, как устроена работа групповых спецификаций, откуда и какие свойства в них собираются и куда передаются.
Другие изменения
В инструмент “Отрисовка осей” добавлена опция построения оси по двум точкам;
Исправлены переносы в наименованиях иностранного крепежа в спецификации;
Сделано сохранение параметров символов “Маркировка и клеймение”, чтобы если обозначение уже сделано, то следующее обозначение ставилось такое же;
В базу элементов добавлены Прокладки фланцевые по ГОСТ 34655-2020;
Добавлена возможность простановки значка дефиса в поле с обозначением баз допусков формы и расположения.
Маскировка в маркерах;
Новые материалы в базе;
Файл замены единственного числа на множественное для группировки в спецификации;
Дополнительные разделы в электромонтажной спецификации;
Шаблоны спецификации со штампом заказчика и увеличенным шрифтом.
Системные требования
Операционная система
Microsoft® Windows® 11
Microsoft® Windows® 10 (64-бит)
Microsoft Windows 8 (64-бит)
Windows 7-64 редакций Ultimate, Professional, Home Premium.
Программное обеспечение
AutoCAD 2013-2023;
Inventor 2013-2023.
СУБД
Microsoft SQL Server 2005-2014;
Microsoft SQL Server 2005-2014 Express Edition;
PostgreSQL 12.
О разработчике
CSoft Development — российский разработчик инженерного программного обеспечения и технологий: САПР, BIM, комплексных решений для машиностроения, промышленного и гражданского строительства, архитектурного проектирования, землеустройства, электронного документооборота, обработки сканированных чертежей, векторизации и гибридного редактирования – с многолетним опытом работы на рынке. Компания создает уникальные решения для управления инженерными данными по российским нормам и стандартам. Предлагаемые компанией CSoft Development современные разработки на базе 2D- и 3D-технологий – Model Studio CS и CADLib Model и Архив, TDMS, AutomatiCS, MechaniCS и многие другие – позволяют проектным организациям автоматизировать выполнение множества повседневных задач, значительно повысить конкурентоспособность и культуру производства, открывают перспективы освоения новейших методик проектирования, позволяют решать задачи в области САПР на самом высоком уровне и с учетом российских реалий.
Скидка до 90%!На перевод постоянных лицензий Платформы nanoCAD!
К сайту подключен сервис веб-аналитики «Яндекс.Метрика», использующий cookie.
Оставаясь на сайте, вы соглашаетесь с
Политикой обработки персональных данных.