Специализированное программное обеспечение nanoCAD BIM ОПС – второй инструмент для проектировщиков «слаботочки», который разработан с учетом основных стандартов СП 484.1311500.2020, СП 3.13130.2009, РД 25.953-90, РД 78.36.002-99, РМ 78.36.001-99, НПБ 160-97, ГОСТ Р 21.1101-2013. Наличие собственной графической платформы делает nanoCAD BIM ОПС независимым от других графических систем, а поддержка формата *.dwg способствует обмену информации со смежниками и заказчиками.
Программный продукт nanoCAD BIM ОПС позволяет осуществлять комплексное проектирование систем:
пожарной сигнализации;
оповещения;
охранной сигнализации;
контроля и управления доступом;
кабельных каналов;
видеонаблюдения;
порошкового и газового пожаротушения.
Задачи
Автоматическая и ручная расстановка оборудования.
Автоматические расчеты модели и оборудования.
Автоматические проверки модели на корректность ее построения.
Автоматическая трассировка кабелей по кабельным трассам.
Автоматическая маркировка оборудования, формирование выносок и сечений.
Автоматизированное проектирование систем безопасности различной сложности.
Возможности
Автоматическая расстановка пожарных извещателей
Согласно СП 484.1311500.2020, в nanoCAD BIM ОПС поддерживается объединение помещений в ЗКПС (зоны контроля пожарной сигнализации), разделение одного помещения на несколько ЗКПС. Установка каждой ЗКПС индивидуальна в рамках алгоритма принятия решения о пожаре. Согласно выбранному алгоритму, извещатели в ЗКПС размещаются с возможностью отображения зоны контроля каждого из них. Также реализованы алго…
Расчет токовой нагрузки
Расчет токовой нагрузки на РИП и емкости аккумуляторных батарей ведется от АКБ, добавленных к РИП. Если РИП поддерживает установку двух АКБ, то программа добавит их обе и автоматически пересчитает параметры РИП по емкости. Предусмотрена функция выбора типа подключения АКБ (параллельно или последовательно) для установки правильных значений емкости и напряжения РИП. Емкость РИП можно увеличить путем…
Расчет уровня звука речевых и звуковых оповещателей
В зависимости от исполнения оповещателей (настенные или потолочные) программа автоматически рассчитывает расстояние (L-проекцию) от точки установки оповещателей до точки проведения измерений уровня звука: на расстоянии 1,5 м от пола в соответствии с п. 4.2 СП 3.13130.2009 и в зависимости от угла поворота оповещателя.
Расчет углов и зон обзора
Расчет углов и зон обзора для камер системы видеонаблюдения с учетом высоты установки видеокамеры, угла наклона видеокамеры по вертикали, а также технических характеристик видеокамеры и объектива. В итоге на чертеж добавляются углы и зоны обзора с учетом геометрии помещения, а результаты расчета сводятся в отчетную таблицу.
Расчет огнестойких кабельных линий
Формирование огнестойких кабельных линий (ОКЛ) в модели, а также их вывод в отдельный раздел спецификации. В базе данных программы не только записаны свойства ОКЛ, но и указаны технические условия (ТУ) на компоненты, составляющие ОКЛ (кабельная продукция, кабельные каналы, монтажные коробки, крепежные изделия). Программа проводит сравнение ТУ элементов с ТУ, указанными в БД для ОКЛ. Если ТУ совпад…
Выгрузка модели в IFC
Реализация основного принципа OpenBIM-проектирования: создание единой информационной модели проектируемой системы с помощью наиболее подходящих и проверенных временем инструментов. Благодаря поддержке экспорта в обменные файлы стандарта IFC информационные модели систем безопасности, выполненные в nanoCAD BIM ОПС, легко встраиваются в общую модель проектируемого объекта, реализованную на любой BIM-…
Ядро системы
Удобство и «дружественность» nanoCAD обеспечиваются принятыми традиционными методами работы и знакомым интерфейсом. Освоить nanoCAD сможет практически любой проектировщик, имеющий опыт работы в популярных САПР: меню, иконки кнопок, панели и командная строка легко узнаваемы. Все это позволяет быстро приступить к работе, затратив минимум времени на переобучение персонала.
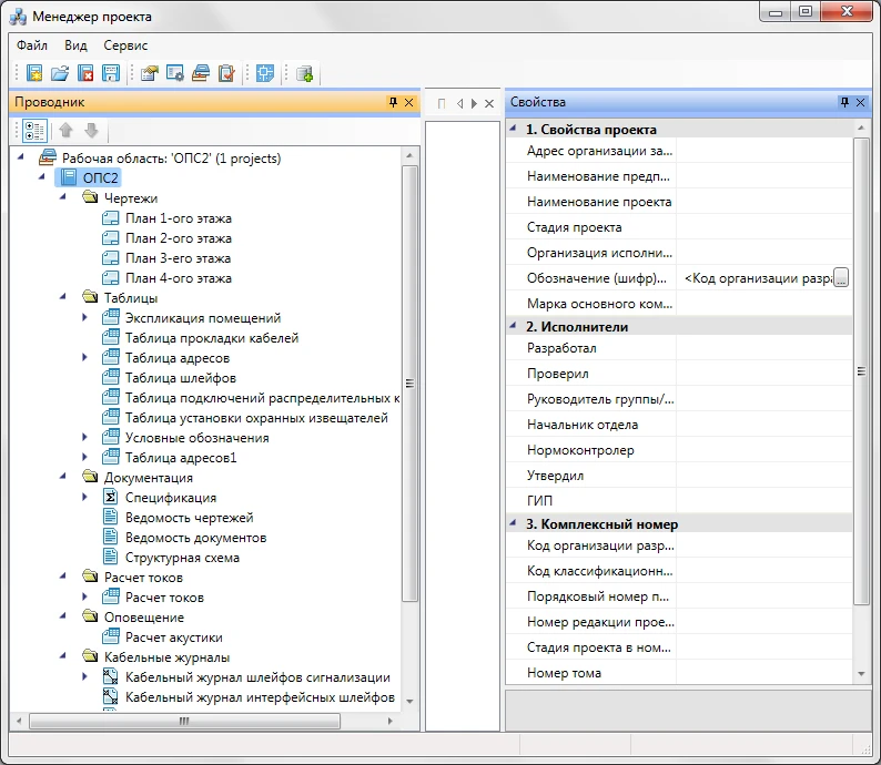
Менеджер проекта
Одним из факторов успешного выполнения проекта является доступ к информации по проекту. Работа в nanoCAD BIM ОПС построена вокруг инструмента Менеджер проекта – фактически центральной базы данных проекта, которая содержит чертежи, автоматически формируемые отчеты и результаты расчетов, а также позволяет собрать все необходимые документы для выполнения проекта (техническое задание, пояснительные за…
Работа с базами данных производителей оборудования
К программе nanoCAD BIM ОПС прилагаются 30 баз данных производителей охранно-пожарных систем, извещателей, систем оповещения и кабеленесущих систем. Прозрачный импорт оборудования из баз производителей позволяет иметь под рукой любое представленное в базах оборудование для более быстрого и успешного выполнения проекта. Все базы данных открыты для редактирования. Кроме того, у пользователя всегда е…
Общая сетевая библиотека
Также реализована возможность организовать для группы пользователей общую сетевую библиотеку баз данных оборудования, которую можно разместить на сервере и указать к ней путь. При запуске программы в фоновом режиме происходит синхронизация локально расположенных баз данных пользователя с сетевой. Это позволяет группе пользователей применять общие базы данных производителей с возможностью полноценн…
Моделирование
nanoCAD BIM ОПС – это переход от работы с отдельными чертежами к моделированию проектируемой системы без принципиального изменения приемов и методов проектирования. Имитационная модель системы позволяет спроектировать систему именно так, как она будет смонтирована в действительности, а рабочую документацию получить в максимально автоматизированном режиме. Кроме того, единая модель системы обес…
Создание шлейфов и трассировка кабеля
Одной из особенностей nanoCAD BIM ОПС является возможность работы со шлейфами сигнализации, которые делятся на три типа: традиционный (неадресный), адресный, информационная линия. Каждый шлейф имеет свои индивидуальные настройки, позволяя максимально приблизить проектируемый объект к условиям его эксплуатации.
В неадресный шлейф будут подключены только неадресные извещатели.
В ад…
Работа с электротехнической моделью
Все соединения в проекте осуществляются с помощью единой электротехнической модели, которая позволяет быстро и безошибочно создавать соединения как шлейфов сигнализации, так и интерфейсных шлейфов.
В электротехнической модели доступны для просмотра и редактирования все свойства объектов, задействованных в соединениях. Общая электротехническая модель кабельной системы формируется:
…
3D-модель проектируемой системы
3D-модель создается на основе расставленного оборудования и проложенных кабельных каналов, а также параметра высоты, установленного в каждом объекте на плане этажа.
Формирование 3D-модели происходит непосредственно на чертеже плана этажа, что обеспечивает доступ к объектам, позволяя изменять их характеристики.
При создании 3D-модели каждый элемент размещается в собственный слой, …
Структурная схема проекта
nanoCAD BIM ОПС позволяет автоматически формировать структурную схему проекта в целом с возможностью его разбиения по системам.
С помощью конфигураций структурную схему можно настраивать под различные условия выполнения проекта. Назовем настраиваемые параметры структурной схемы:
типы подключаемых устройств в структурной схеме для создания структурной схемы различных систем;
разм…
Документирование проекта
nanoCAD BIM ОПС позволяет не только минимизировать ошибки при проектировании, но и получить в автоматизированном режиме сформированные отчетные документы в соответствии с отечественными стандартами и выгрузить их либо на поле чертежа, либо во внешние системы Microsoft Office, OpenOffice.org. В частности, пользователь в любой момент может получить следующие согласованные документы:
рабочи…
Расширенная поддержка 3D-форматов (STL, SAT, STP, IGES, JT, X_T, X_B, VRML и т.д.)
Создание цифровой модели местности
Оцифровка отсканированных чертежей
Управление настройками САПР
Тип
Основной
Конфигурация
Конфигурация
Конфигурация
Конфигурация
Для кого?
Для узкопрофильных компаний
Для компаний из области строительства
Для компаний из области изысканий
Для компаний из области машиностроения
Для крупного бизнеса с различными отраслевыми задачами
nanoCAD
ОсновнойДля узкопрофильных компаний
Создание и редактирование чертежей
Поддержка *.dwg-формата
Печать документов в PDF
Поддержка приложений и скриптов
Оформление чертежей по стандартам СПДС
Оформление чертежей по стандартам ЕСКД
Универсальное 3D-моделирование
Расширенная поддержка 3D-форматов (STL, SAT, STP, IGES, JT, X_T, X_B, VRML и т.д.)
Создание цифровой модели местности
Оцифровка отсканированных чертежей
Управление настройками САПР
Тип
Основной
Для кого?
Для узкопрофильных компаний
nanoCAD Standart Build
КонфигурацияДля компаний из области строительства
Создание и редактирование чертежей
Поддержка *.dwg-формата
Печать документов в PDF
Поддержка приложений и скриптов
Оформление чертежей по стандартам СПДС
Оформление чертежей по стандартам ЕСКД
Универсальное 3D-моделирование
Расширенная поддержка 3D-форматов (STL, SAT, STP, IGES, JT, X_T, X_B, VRML и т.д.)
Создание цифровой модели местности
Оцифровка отсканированных чертежей
Управление настройками САПР
Тип
Конфигурация
Для кого?
Для компаний из области строительства
nanoCAD Standart Geo
КонфигурацияДля компаний из области изысканий
Создание и редактирование чертежей
Поддержка *.dwg-формата
Печать документов в PDF
Поддержка приложений и скриптов
Оформление чертежей по стандартам СПДС
Оформление чертежей по стандартам ЕСКД
Универсальное 3D-моделирование
Расширенная поддержка 3D-форматов (STL, SAT, STP, IGES, JT, X_T, X_B, VRML и т.д.)
Создание цифровой модели местности
Оцифровка отсканированных чертежей
Управление настройками САПР
Тип
Конфигурация
Для кого?
Для компаний из области изысканий
nanoCAD Standart Mech
КонфигурацияДля компаний из области машиностроения
Создание и редактирование чертежей
Поддержка *.dwg-формата
Печать документов в PDF
Поддержка приложений и скриптов
Оформление чертежей по стандартам СПДС
Оформление чертежей по стандартам ЕСКД
Универсальное 3D-моделирование
Расширенная поддержка 3D-форматов (STL, SAT, STP, IGES, JT, X_T, X_B, VRML и т.д.)
Создание цифровой модели местности
Оцифровка отсканированных чертежей
Управление настройками САПР
Тип
Конфигурация
Для кого?
Для компаний из области машиностроения
nanoCAD Pro
КонфигурацияДля крупного бизнеса с различными отраслевыми задачами
Создание и редактирование чертежей
Поддержка *.dwg-формата
Печать документов в PDF
Поддержка приложений и скриптов
Оформление чертежей по стандартам СПДС
Оформление чертежей по стандартам ЕСКД
Универсальное 3D-моделирование
Расширенная поддержка 3D-форматов (STL, SAT, STP, IGES, JT, X_T, X_B, VRML и т.д.)
Создание цифровой модели местности
Оцифровка отсканированных чертежей
Управление настройками САПР
Тип
Конфигурация
Для кого?
Для крупного бизнеса с различными отраслевыми задачами
nanoCAD Металлоконструкции
Разработка документации разделов КЖ и КМ
nanoCAD Стройплощадка
Организация строительства
nanoCAD BIM Электро
ТИМ-проекты по разделам ЭМ, ЭО, ЭН
nanoCAD BIM СКС
ТИМ-проекты по разделу СКС
nanoCAD BIM ОПС
ТИМ-проекты по разделу СБ
nanoCAD GeoniCS
Проекты в области землеустройства, изысканий и генплана
nanoCAD BIM ВК
ТИМ-проекты по разделу ВК
nanoCAD BIM Отопление
ТИМ-проекты по разделу ОВиК
TDMS Фарватер
Управление разработкой проектов
nanoCAD BIM Вентиляция
ТИМ-проекты по разделу ОВиК
nanoCAD Конструкции PS
Разработка документации разделов КЖ и КЖИ
nanoCAD Облака точек
Обработка данных 3D-сканирования
nanoCAD Механика PRO
3D-моделирование и проектирование в машиностроении
Модуль nanoCAD «Сети»
Трассировка инженерных коммуникаций
Модуль nanoCAD «Трассы»
Проектирование линейно-протяженных объектов
Модуль nanoCAD «Сечения»
Поперечные профиля по типовым конструкциям
Модуль nanoCAD «Геомодель»
Инженерно-геологические разрезы и колонки
Модуль nanoCAD «Генплан»
Генеральные планы и вертикальная планировка
nanoCAD BIM Строительство
ТИМ-проекты по разделам КР, КМ, КЖ, КД, АР
nano360
Онлайн-сервис для управления проектными данными
nanoCAD GeoSeries
Инженерные изыскания и проектирование трубопроводов
Модуль nanoCAD GeoniCS «Топоплан»
Для подготовки топографических карт и моделей рельефа
NSR Модуль требований
База знаний в области стандартизации проектирования
NSR Модуль разработки документов
Организация процесса разработки текстов стандартов
NSR Модуль семантической разметки документов
Преобразование текстов документов в машиночитаемый формат
NSR Модуль семантического анализа
Автоматизация перевода нормативных требований
NSR Модуль семантического поиска
ИИ для генерации ответа по тексту документов
TDMS Фарватер Web
Система документооборота и управления проектированием в строительстве
Преимущества
Автоматическое формирование отчетных документов
Охват ключевых потребностей по всей необходимой документации проекта, включая планы расположения оборудования, спецификации, структурную схему, отчеты по расчетам, кабельные журналы, табличные документы.
Автоматическое формирование отчетных документов
Формирование широкого перечня проектных документов (планы расположения оборудования и прокладки трубопроводов, аксонометрические схемы, гидравлические отчеты, спецификация и т.д.).
Избавление от рутинных операций, минимизация ошибок
При построении модели производятся инженерные расчеты по российским нормам, а также внутренний анализ и проверка проекта благодаря встроенным алгоритмам контроля.
Построение модели как при обычном, так и при BIM-проектировании
Вне зависимости от инженерной задачи – создать чертежи и документацию по проекту или встроить проект в BIM-технологию, – nanoCAD BIM ОПС всегда создает модель систем безопасности. Модель обеспечивает взаимодействие оборудования между собой, считывая связанную информацию и оперируя актуальными данными.
Построение модели как при обычном, так и при BIM-проектировании
Вне зависимости от инженерной задачи – создать чертежи и документацию по проекту или встроить проект в BIM-технологию – nanoCAD BIM СКС всегда создает модель структурированной кабельной системы. Модель обеспечивает взаимодействие оборудования между собой, считывая связанную информацию и оперируя актуальными данными.
Работа с базами данных производителей оборудования
Более 50 баз оборудования производителей комплексных систем безопасности, пожарных извещателей, оповещателей, систем речевого оповещения, камер СВН, кабелей, а также лотков, коробов и труб. Все базы открыты для редактирования и пополнения.
Новые возможности
Другие изменения
Повышены стабильность и скорость работы продукта, реализованы замечания и пожелания, высказанные в обращениях к разработчикам и на официальном форуме, а также исправлены неточности, собранные online-системой регистрации ошибок.
Модернизация маркеров
Внедрена возможность выгрузки оборудования по маркерам во вложенных объектах, таких как шлейфы и узлы крепления лотков.
Экспорт данных
Улучшена выгрузка модели оборудования кабеленесущих систем в файл формата IFC и для среды общих данных CADLib Модель и Архив.
Вывод документов
Добавлена возможность вывода документов в форматы DOCX и XLSX без офисных приложений и с увеличением скорости экспорта.
Параметры оборудования в БД
Внедрена группа свойств по технологии PoE для оборудования: оповещатели, СКУД-устройства, сетевые и исполнительные устройства. Теперь можно получить расчет PoE-бюджета коммутаторов, поддерживающих PoE-технологию.
Настройки элементов оборудования
Оборудование (монтажный шкаф, монтажный шкаф (Панели 19”), ручной пожарный извещатель) размещается в модели на отдельных слоях. Редактирование параметров слоев доступно в диалогах «Настройки» nanoCAD BIM ОПС или в диалоге «Слои…» Платформы nanoCAD.
Панель инструментов
Добавлена команда редактирования выносок (CW_NOTE_CONFIG).
Группа команд
Добавлена группа команд «Изменить высоту», состоящая из:
команды «Изменить высоту», изменяющей высоту установки/прокладки выбранных объектов/трасс, имеющих в свойствах высоту установки или высоту прокладки;
команды «Изменить высоту трасс», изменяющей высоту прокладки только выбранных трасс, даже если в выборе есть объекты, имеющие в свойствах высоту установки;
команды «Изменить высоту объектов», изменяющей высоту установки объектов, имеющих в свойствах высоту установки, даже если в выборе есть трассы.
После запуска команды появляется запрос на ввод смещения/приращения по высоте в миллиметрах, причем значения могут быть как положительными, так и отрицательными.
Инструменты для работы с трассами
Улучшен функционал работы с трассами.
Команды «Проложить трассу с каналом», «Проложить от…» и «Соединить объекты» объединены в одну группу команд «Проложить»;
В диалоге «Настройка трассы» реализовано свойство «Забирать высоту объекта/трассы». Если свойство установлено в значение «Да», то при прокладке трассы будет задана высота объекта, от которого она ведется;
В диалоге «Настройка трассы» добавлено свойство «Прокладывать в опусках». Если свойство установлено в значение «Да», то при прокладке трассы будет задан тип КНС, соответствующий трассе;
Внедрена возможность проложить трассы с уклоном;
При использовании команды «Специальная выноска» доступны три новых вида выносок для трасс: «Уклон», «Уклон (градусы)» и «Уклон (градусы) с выносной линией»;
Поддерживается автоматическая установка перепадов высот при изменении высоты сегмента трассы, которая применяется только к выделенным сегментам и осуществляется через новую команду «Изменить высоту трасс» с присвоением такого же типа КНС, как у сегмента;
Реализована возможность автоматического задания уклонов при изменении высоты сегмента трассы. Изменения применяются только к выделенным сегментам, если сегмент разделен соединительными элементами, с использованием новой команды «Изменить высоту трасс»;
Добавлен автоматический расчет уклонов при изменении высоты сегментов трассы (включая разбитые соединительными элементами). Работает в команде «Изменить высоту трасс»;
Осуществлена возможность группового выбора объектов и трасс в командах «Проложить канал в существующих трассах» и «Удалить канал из трасс».
Поддержка новейшей версии Платформы nanoCAD
nanoCAD BIM ОПС 25.0 устанавливается на Платформу nanoCAD 25.0.
Системные требования
Графическая платформа
Платформа nanoCAD
Процессор
Минимальные требования: процессор с тактовой частотой 2 ГГц
Рекомендуемые требования: процессор с тактовой частотой 3 ГГц и выше
Оперативная память
Минимальные требования: 4 Гб
Рекомендуемые требования: 16 Гб и выше
Видеоадаптер
Минимальные требования: графический процессор с поддержкой 3D-ускорения, объемом видеопамяти 1 Гб
Рекомендуемые требования: графический процессор с поддержкой 3D-ускорения, объемом видеопамяти 4 Гб (поддерживающий OpenGL 2.1 или DirectX 11)
Место на диске
Минимальные требования: 10 Гб
Рекомендуемые требования: 150 Гб и более
Разрешение экрана
Стандартные мониторы: 1920 x 1080
Мониторы с высоким разрешением: до 3840 x 2160 (поддерживается в ОС Windows 10,11)
Сеть
На сервере лицензий и всех рабочих станциях, где будут работать приложения, использующие сетевое лицензирование, должен быть запущен протокол TCP/IP
Операционная система
Microsoft® Windows® 11
Microsoft® Windows® 10 (64-бит)
Microsoft Windows 8 (64-бит)
Для инсталляции программы требуется статус Администратора
Российский разработчик инженерного программного обеспечения: технологий автоматизированного проектирования (САПР/CAD), информационного моделирования (ТИМ/BIM) и сопровождения объектов промышленного и гражданского строительства (ПГС) на всех этапах жизненного цикла, а также сквозной цифровизации всех процессов в производстве. Основанная в 1989 году, компания занимается разработкой и внедрением программного обеспечения, включая такие инструменты, как nanoCAD, иные инструменты САПР и инновационные решения для проектирования, редактирования и моделирования. nanoCAD – это мощная платформа, обладающая обширными функциональными возможностями, предназначенная для создания чертежей, 2D и 3D моделирования. Приложение пользуется большой популярностью среди инженеров, архитекторов и проектировщиков. Компания постоянно развивается, стремясь предложить инновационные решения и инструменты, которые удовлетворяют потребности специалистов в области инженерии и дизайна. Нанософт активно работает над созданием новых технологий, чтобы обеспечить эффективные инструменты для профессионалов, работающих в разнообразных сферах проектирования и моделирования.
Скидка до 90%!На перевод постоянных лицензий Платформы nanoCAD!
К сайту подключен сервис веб-аналитики «Яндекс.Метрика», использующий cookie.
Оставаясь на сайте, вы соглашаетесь с
Политикой обработки персональных данных.