Россия, Омск,
ул. 8 Марта 8, оф. 9-10

Программа nanoCAD BIM Отопление предназначена для проектирования систем отопления зданий и сооружений. В программе представлена расчетная (гидравлический и тепловой расчет системы водяного отопления по СНиП 41-01-2003) и графическая части раздела проектирования «Отопление» и автоматическое специфицирование.
Программа nanoCAD BIM Отопление реализована на базе ядра nanoCAD. Выходная документация сохраняется в формате *.dwg и (для табличных форм) в формате MS Office или OpenOffice.org.
Программный продукт nanoCAD BIM Отопление включает в себя специализированные инструменты инженера-проектировщика отопительных систем. Из создаваемой модели систем отопления пользователь получает практически всю необходимую документацию:
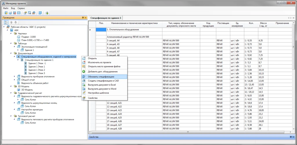
Трехмерная модель системы, аксонометрические схемы, спецификация оборудования и ведомости с отчетами генерируются автоматически.
Охват ключевых потребностей по всей необходимой документации проекта, включая планы расположения оборудования, спецификации, структурную схему, отчеты по расчетам, кабельные журналы, табличные документы.
Формирование широкого перечня проектных документов (планы расположения оборудования и прокладки трубопроводов, аксонометрические схемы, гидравлические отчеты, спецификация и т.д.).
Функционал программы позволяет автоматически получить корректную 3D-модель по 2D-чертежам, не прибегая к дополнительной ручной доработке модели.
Точки облака, полученного по результатам лазерного сканирования, программа позволяет преобразовывать в геоточки. Впоследствии эти данные могут использоваться при создании поверхностей. Таким образом, предложен эффективный способ работы с большими объемами данных и быстрого создания точной геометрии.
Оформление документации по российским нормативным документам. Строгое соответствие требованиям СП 60.13330.2020, гидравлический и тепловой расчет с подбором арматуры, отопительных приборов, диаметра труб.
В окне Мастер проверок добавлен новый раздел Проверки элементов оформления:
Добавлена возможность вывода документов в форматы DOCX и XLSX без офисных приложений и с увеличением скорости экспорта.
Добавлена доступная на ленте группа команд «Высоты»:
При изменении высоты участка трассы доступны варианты: перепады высот или наклонные трассы.
Внедрены команды копирования параметров труб для горизонтальных участков и стояков.
В режиме 3D-вида на трубах выдаются точки подключения и вершин на действительной высоте. Прокладка труб, установка арматуры и соединительных элементов, а также редактирование соединений теперь возможны без переключения на 2D-вид.
Реализована возможность автоматического подбора и расстановки фитингов для однотрубных и двухтрубных систем.
nanoCAD BIM Отопление 25.0 устанавливается на Платформу nanoCAD версии 25.0.
Для инсталляции программы требуется статус Администратора
Подпишитесь на рассылку и будьте в курсе последних новостей!